Skip to content
Simpleware Inc
  • Home
  • Your Business
    • Grocery
    • Meat Market
    • Deli
  • Custom Apps
    • App for ITRetail
    • Quickbooks Interface
    • Slow Mover Report
    • Planograms
  • Tech Page
  • Contact
    • About Us
Simpleware Inc
  • Home
  • Your Business
    • Grocery
    • Meat Market
    • Deli
  • Custom Apps
    • App for ITRetail
    • Quickbooks Interface
    • Slow Mover Report
    • Planograms
  • Tech Page
  • Contact
    • About Us

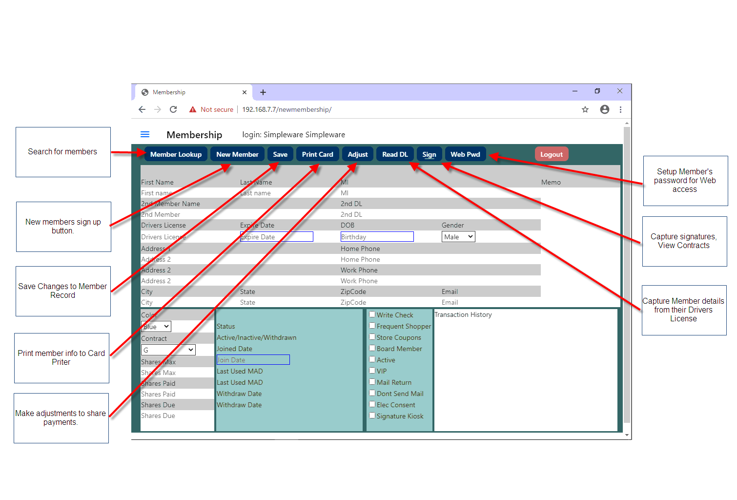
mem1

By admin / August 25, 2020

After Sales Assistance Program

remote_supportHelp Desk

Purchase Remote Support.




 

  • Home
  • Your Business
  • Custom Apps
  • Tech Page
  • Contact

©2022 Simpleware Inc. All rights reserved.